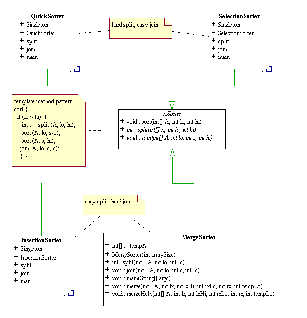
Sorting Taxonomy, Divide and Conquer, and the Template Method Pattern
In "An Inverted Taxonomy of Sorting
Algorithms," Communication of the ACM, Jan. 1985, Volume 28, Number 1, pp. 96-99,
Susan Merritt a new taxonomy for comparison-based sorting algorithms. Her taxonomy
was not expressed in terms of object-oriented programming parlance. The following is
my implementation of Merritt's taxonomy using the template method pattern.
UML diagram
